一、MySQL Workbench的下載
Workbench是MySql圖形化的管理工具,可以在Workbench里輸入MySql的語句,這可能更適合大多數人的視覺,有些操作更能更簡單化
首先我們下載workbench

然后選擇download

選擇no thanks,just download

下載后點擊默認的設置一直next到安裝結束

二、MySQL Workbench的使用
打開Workbench,點擊主頁的local instance mysql

點擊后出現這個窗口,這就是workbench的工作臺了

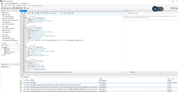
在主窗口敲入mysql命令,點擊閃電圖標就可以運行命令了,運行命令的結果就在下面的results,閃電執行多行,閃電1執行選定行

三、MySQL Workbench創建表格
首先create database book;然后再book database下創建4張表格

點擊閃電圖片運行后查看表格,這四個表格就創立好了
右擊左邊數據庫列表出refresh刷新一下,就能看到視覺化的表格了,右擊選擇alter,drop可以修改刪除表格,大家可以手動試試看

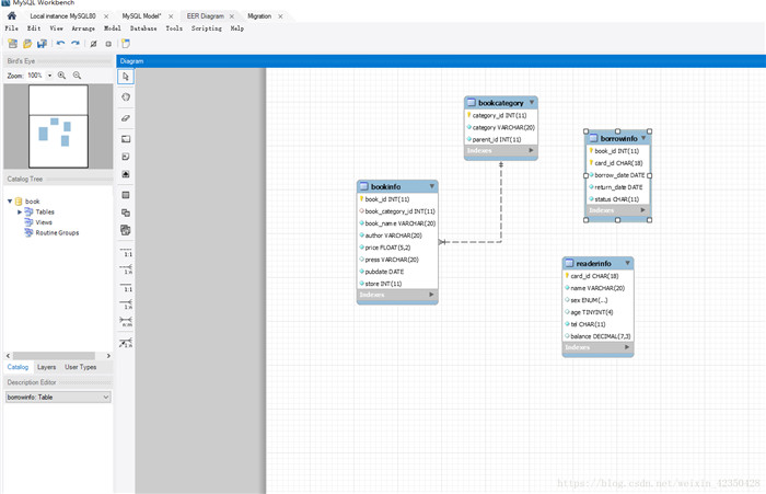
四、MySQL Workbench查看表格間的關系
選擇回到主頁面

選擇>選第一個選項,然后一路next到底,中途看到book數據庫打勾

然后就可以看到結果了

以上就是本文的全部內容,希望對大家的學習有所幫助,也希望大家多多支持武林網之家。
新聞熱點
疑難解答