好的架構不是設計出來的,而是進化而來的!本文是一位學習iOS開發者根據多年的經驗總結了iOS工程結構,穩重總結了在開發iOS項目中工程實踐,非常實用,推薦過來,一起來看看吧,希望對大家有所幫助

寫在前面
從2011年底開始學習iOS開發,到現在也已經快3年了,雖然中途沒有一直進行iOS的開發(總是在Android和iOS間切換),但始終沒有離開,而我現在的工作也一樣,在iOS和Android間來回游走,正如我博客的slogan一樣,“In Android&iOS”。其實對我來說,兩個平臺沒有絕對的好壞,我都喜歡、我都熱愛。有人會說,同樣的產品在不同平臺做兩次不會覺得厭煩嗎?這個問題我會給出肯定的回答,不會!因為如果你真的喜歡你所做的產品,做多少次都不會覺得煩,每一次的復盤都是一次改進的過程,很多創新都是在重復的工作中產生的。在技術層面,同一套思想用不同的技術來實現,本身就是一個加強對不同平臺技術鞏固和理解的過程,技術本來就是來承載和表現業務的,在實現業務的過程中加強對業務的理解、實現對業務的創新,這或許也就是堆代碼和寫程序的區別吧!^_^
我的iOS工程結構
接下來,我就簡單介紹下我做iOS項目時使用的工程結構。首先要說的是,這只是我的工程結構,并不是規范,或許它存在很多問題和不規范的地方,我只是把它分享出來,給大家提供一個參考,也希望收到大家的一些反饋來幫助我改進!
項目結構
下圖是我做iOS項目的一個常用工程結構,整體模式還是按照MVC的結構,只是在每一層做了一些細分處理,下面就簡單介紹下。

iOS工程中沒有像Java那樣非常嚴格的分包機制,不過在iOS工程中我們也可以通過Group的方式在工程中實現邏輯分包,這樣更有利于我們組織和管理代碼,使工程結構更清晰和易于理解。在我的工程結構中,主要有如下group:
Application:這個group中放的是AppDelegate和一些系統常量及系統配置文件;
Base:一些基本父類,包括父ViewController和一些公用頂層自定義父類,其他模塊的類一般都繼承自這里的一些類;
Controller:系統控制層,放置ViewController,均繼承于Group Base中的BaseViewController或BaseTableViewController;
View:系統中視圖層,由于我比較喜歡通過代碼實現界面,所以這里放的都是繼承于UIView的視圖,我將視圖從ViewController中分離出來全部放在這里,這樣能保持ViewController的精簡;
Model:系統中的實體,通過類來描述系統中的一些角色和業務,同時包含對應這些角色和業務的處理邏輯;
Handler:系統業務邏輯層,負責處理系統復雜業務邏輯,上層調用者是ViewController;
Storage:簡單數據存儲,主要是一些鍵值對存儲及系統外部文件的存取,包括對NSUserDefault和plist存取的封裝;
Network:網絡處理層(RTHttpClient),封裝了基于AFNetworking的網絡處理層,通過block實現處理結果的回調,上層調用者是Handler層;
Database:數據層,封裝基于FMDB的sqlite數據庫存取和管理(RTDatabaseHelper),對外提供基于Model層對象的調用接口,封裝對數據的存儲過程。
Utils:系統工具類(AppUtils),主要放置一些系統常用工具類;
Categories:類別,對現有系統類和自定義類的擴展;
Resource:資源庫,包括圖片,plist文件等;
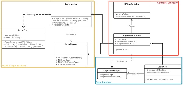
以上是對我的工程結構中各個group的介紹,通過以下登錄模塊的系統類圖,可以比較直觀的看到這種工程結構的全貌。

整體來看分為三大塊,黃色區域的模型和業務邏輯層(M),藍色區域的視圖層(V),紅色區域的視圖控制器層(C),其中,黃色區域實現了對業務邏輯和數據處理的封裝,對應他們的上層ViewController,可以實現非常簡單的接口調用,將業務復雜性從ViewController中抽離出來,通過模塊化的方式,保證ViewController的可讀性和可維護性。
保持ViewController簡單
往往大家都會抱怨iOS中ViewController寫著寫著就會越來越臃腫,那時因為隨著業務的復雜,功能的增多,所有的邏輯都包含在ViewController中,還包括一些諸如UITableViewDatasource的代理方法,使得ViewController臃腫不堪,可維護性極低,耦合性也很高,為了使ViewController能更簡單,便于維護和后續的開發,給ViewController瘦身就顯得尤為必要,我的做法主要有三個方面。
1、View視圖與ViewController分離
如果你用Storyboard或者xib這是當然的,我比較喜歡手寫代碼,所以不在ViewController里面嵌入過多的View層代碼是保證ViewController簡單的方法之一,那么,可以將View部分的代碼單獨封裝到一個繼承自UIView的子類當中,然后通過自定義Delegate實現View與ViewController的通信。
2、業務邏輯與ViewController分離
將網絡請求處理和復雜的業務邏輯以及數據的存取工作單獨放到Handler層,對ViewController只暴露簡單的調用接口和通過block或delegate實現的回調,這樣不僅能使我們的工程模塊化,也能大大降低ViewController的復雜性,就不會出現既包括網絡處理又包括數據處理的冗長的ViewController代碼了。Handler通過block或delegate將處理完的結果回調給ViewController,ViewController再將結果與View視圖層相關聯處理,這樣就真正起到了MVC的作用,整體原則就是,讓ViewController只關系和負責處理與它相關的事。
在BaseHandler.h中可以定義一些簡單的業務處理規則:
- #import <Foundation/Foundation.h>
- /** * Handler處理完成后調用的Block
- */ typedef void (^CompleteBlock)();
- /**
- * Handler處理成功時調用的Block */
- typedef void (^SuccessBlock)(id obj);
- /** * Handler處理失敗時調用的Block
- */ typedef void (^FailedBlock)(id obj);
- @interface BaseHandler : NSObject
- /**
- * 獲取請求URL *
- * @param path * @return 拼裝好的URL
- */ + (NSString *)requestUrlWithPath:(NSString *)path;
- @end
在LoginHandler中就可以定義對LoginViewController暴露的調用接口,在LoginHandler中封裝負責的網絡處理和業務處理邏輯,對LoginViewcontroller來說,只需要調用這個方法并傳入對應的UserEntity實體對象和處理成功和失敗狀態下的回調block就可以了。
- #import "BaseHandler.h" #import "UserEntity.h"
- @interface LoginHandler : BaseHandler
- /**
- * 用戶登錄業務邏輯處理 *
- * @param user * @param success
- * @param failed */
- - (void)executeLoginTaskWithUser:(UserEntity *)user success:(SuccessBlock)success failed:(FailedBlock)failed;
- @end
3、Datasource或Delegate與ViewController分離
在iOS開發中經常用到的UITableView包含了一系列的代理方法,這些方法往往也是使得ViewController變長變復雜的元兇之一,那么,將這些Datasource或Delegate分離出來也是行之有效的方法之一,例如,通過自定義Datasource類(實現UITableViewDatasource協議)來將跟UITableView相關的數據源處理代理方法都集中到一個特定的類當中,ViewController只需要設置這個自定義數據源類給UITableView,然后其他的就都可以交給自定義數據源類去處理了。
我參考了Lighter View Controllers上的介紹改進了一個BaseTableViewProtocol,基本上常用的一些場景是可以使用的,不過這個還得不斷優化以適應更多的場景,具體的代碼我放在Github上了,感興趣的同學可以去看看,使用方法可以參考上面鏈接中的介紹,基本類似,我的改進主要是支持對多section的適用。
BaseTableViewProtocol.h
BaseTableViewProtocol.m
寫在最后
以上是我在開發iOS項目中的一些總結和工程實踐,其中肯定還是存在很多問題的,我也在不斷尋求改進的方法,也歡迎各路高手給我提出意見和建議。關于這個工程結構的一個簡單事例我放在我的Github上了,感興趣的同學可以去看看RTLibrary-ios。
新聞熱點
疑難解答
圖片精選